Investigation of a static and a dynamic neighbourhood methodology to develop work programs for multiple close municipal infrastructure networks

Adey: Investigation of a static and a dynamic neighbourhood methodology to develop work programs for multiple close municipal infrastructure networks

In: Structure and Infrastructure Engineering, 13(3). S.361–389. PDF
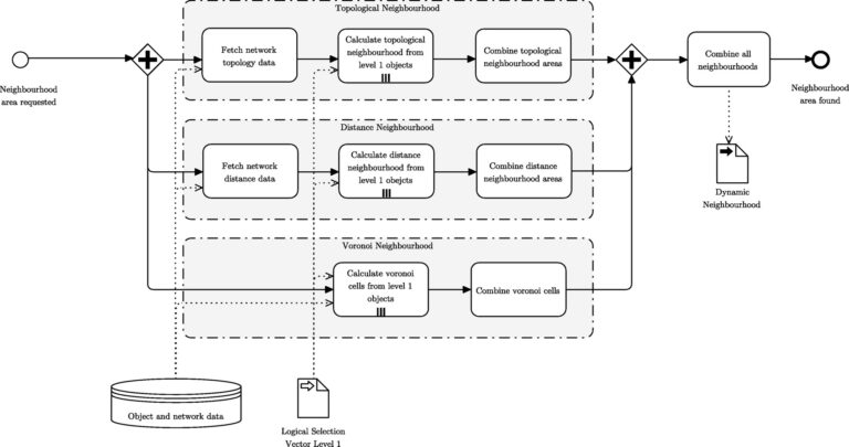
Interventions on urban infrastructures cause disruptions to the services provided but also to other networks that have to be (partially) shut down for the interventions. A dynamic grouping methodology is presented that results in work programs with a better consideration and prioritisation of objects that need intervention, while accounting for possible synergies due to efficient coordination.

Diese Site ist auf wpml.org als Entwicklungs-Site registriert. Wechseln Sie zu einer Produktionssite mit dem Schlüssel remove this banner.